Cobol Analyzer
- Požadavky na změnu aplikace mohou být udělány rychleji, protože se minimalizují neočekáváné práce díky lepšímu pochopení souvislostí v aplikaci.
- Díky pochopení jednotlivých částí aplikace, vývojáři mohou eliminovat kód s duplicitní funkcionalitou a umožní vytvářet vícenásobně použitelné komponenty.
- Znalost aplikace i celé oblasti problému může být jednoduše znázorněna pomocí vizualizací vztahů mezi aplikace, datových toků apod.
- Cobol Analyser lze použít pro automatické vytváření dokumentace projektu.
- Pomocí Cobol Analyseru může mít vývojový tým přehled i o velmi komplexních projektech s miliony řádků kódu i v případech odchodu klíčových pracovníků.
COBOL Analyzer umožňuje vývojářům průběžně provádět analýzu kódu před a po provedením požadovaných změn a jejich commit do centrálního úložiště kódu.
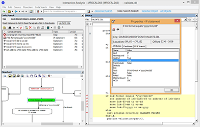
Intuitivní, synchronizované a interaktivní pohledy na projekt umožňují analytikům a manažerům mít přehled o aktuálním stavu komplexních projektů. Vývojáři mají zajištěno, že vždy pracují nad aktuální verzí programu. COBOL Analyzer ukazuje, jak aplikace vypadá v repositáři, její závislosti a vztahy vůči dalším programovým strukturám a nabízí tak možnost rychlé navigace na části projektu, které jsou pro danou změnu podstatné.
COBOL Analyzer nabízí knihovnu předpřipravených dotazů pro rychlé vyhledávání v projektu podle různých kritérií. Tyto předpřipravené dotazy lze uživatelsky modifikovat a sdílet mezi vývojáři.
The COBOL Analyzer poskytuje impact analyzu. Idetinfiikuje všechen kód, který bude plánovanou změnou zasažen. Vývojáři a analytici jsou tak lépe odhadnout pracnost změny a naplánovat všechny potřebné kroky pro její provedení.
Více informací o produktu naleznete zde: https://www.microfocus.com/media/data-sheet/cobol_analyzer_ds.pdf







